Companies & Deals
Share
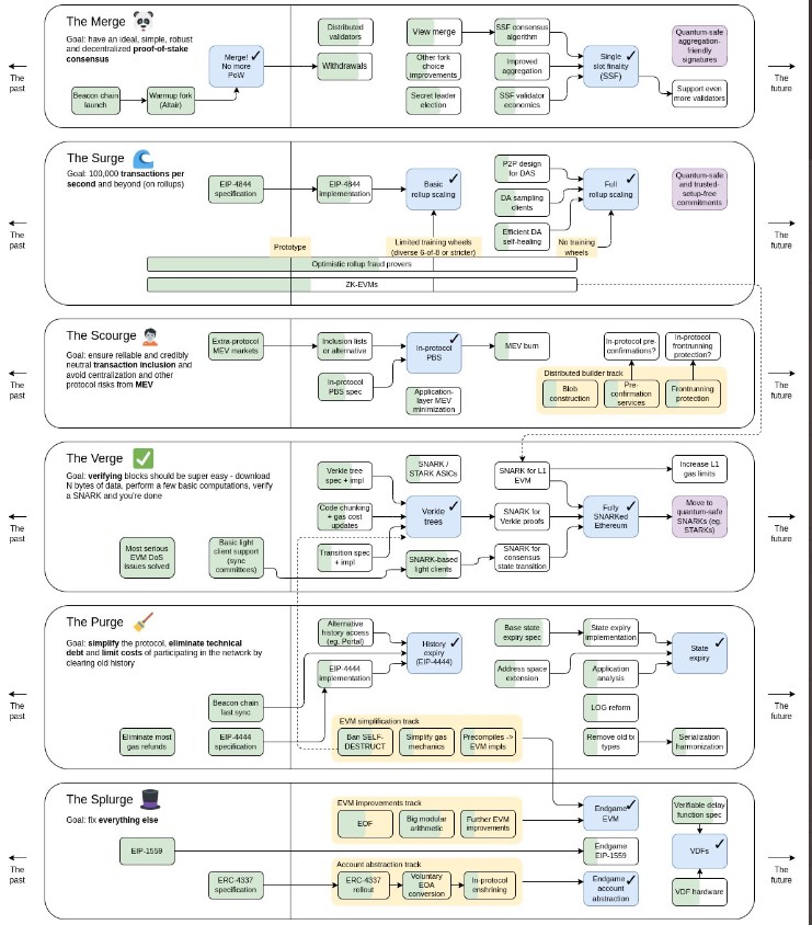
Ethereum has added The Scourge, a six-part technical roadmap, to its plans after co-founder Vitalik Buterin announced it via a Twitter post, providing the biggest update to the project since its successful completion of The Merge on Sept. 15.

Following Ethereum’s shift to a proof-of-stake (PoS) network on Sept. 15, Ethereum has been in the second stage — the Surge — with the goal of getting to 100,000 transactions per second through rollups.
The updated technical roadmap now inserts the Scourge as the new third stage, which will then be followed by the previously-known stages — the Verge, the Purge and the Splurge.
According to the newly updated roadmap, the goal of the Scourge is to “ensure reliable and credibly neutral transaction inclusion and to avoid centralization and other protocol risks from MEV.”
The Ethereum co-founder’s call for a more “credibly neutral” consensus layer comes as miners have been known to exploit transactions on the Ethereum network to their favor.
According to Cointelegraph, Buterin has previously described a credibly neutral mechanism as one, which “does not discriminate for or against any specific people.”
Miner Extractable Value (MEV) occurs when a miner front-runs other participants in the network by deciding which transactions are to be placed in a block and in what order, allowing miners to duplicate all winning deals from the mempool and execute their transactions ahead of arbitrage seekers or anyone attempting to make a profit.
This being said, Ethereum has become associated with a higher degree of centralization and censorship following the Merge.
The full details of the Scourge are still not out yet, but previous posts by Buterin hint at what it could include, such as a “Partial Block Auction” solution where ab block builder is only permitted to decide some of the contents of the block, decreasing their level of influence, according to Kitco.
Proposals designed to combat censorship at the consensus layer have also been submitted, including the Single Unifying Auctions for Value Expression (SUAVE) solution that was put forward by the Ethereum research and development company Flashbots.
Along with the addition of the Scourge, an update to the Verge was also confirmed in the post by Buterin, which detailed the integration of Succinct Non-Interactive Argument of Knowledge (SNARK) technology into the smart contract platform. SNARKs will bring privacy-preserving features to the Ethereum network that simultaneously allow anonymous transactions to be tracked.
Disclaimer of Warranty
The information provided in this article is for general informational purposes only. We make no warranties about the completeness, reliability, and accuracy of this information. Read full disclaimer
Editor's Picks

Stake and ACE Target Liquidity Gap in UAE Fractional Real Estate
Walid Abou Zaki
Apr 22, 2026
4 min

IMF Backs Tokenized Finance but Still Holds On to Legacy Control
Walid Abou Zaki
Apr 5, 2026
7 min

Franklin Templeton’s 250 Digital Deal Signals a Shift Toward Active Crypto Management
Walid Abou Zaki
Apr 1, 2026
5 min
Read More Articles
In the Same Space

Deutsche Börse Joins Institutional Shift With $200M Kraken Stake
Chantal Assi
Apr 14, 2026
3 min

ECB Moves to Cut Digital Euro Costs Through Standards Agreements
News Desk
Apr 24, 2026
3 min

US Authorities Seize $701M in Crypto in Major Scam Crackdown
News Desk
Apr 24, 2026
4 min

EU 20th Sanctions Package Bans Russian Crypto Sector from May 2026
News Desk
Apr 24, 2026
5 min



